5G N21 Interface Emulation
MAPS™ 5G-N21 can emulate and test Unified Data Management (UDM) and Short Message Service Function (SMSF) entities in 5G Core Network (5GC) elements via the service-based N21 interface.
Request a Demo / Quote BrochureOverview
GL's Message Automation & Protocol Simulation (MAPS™) 5G System as a service-based architecture, includes a set of Network Functions (NFs) providing services as defined in 3GPP standards (Release 17). The service-based interfaces use HTTP/2 protocol with JavaScript Object Notation (JSON) as the application layer serialization protocol.
MAPS™ 5G N21 interface can emulate Unified Data Management (UDM), within the 5G Core Network offering services to Short Message Service Function (SMSF) via the service-based N21 interface.
Supports the following services:
- Nudm_UEContextManagement
- Nudm_SubscriberDataManagement
GL has enhanced its MAPS™ protocol emulation tool to emulate multi-protocol and multi-interface offering a complete range of test solutions, covering the entire 5G, 4G, 3G and 2G network.
By mimicking real-world customer behavior in lab environments, our solutions allow mobile operators and equipment manufacturers to verify their 5G networks before deployment.
GL also provides a GUI based Multi-Protocol Analyzer for on-line capture and decode of the signaling in real-time both during tests and as a stand-alone tracer for live systems.
Main Features
- Emulate UDM and SMSF elements
- Supports Nudm_SubscriberDataManagement Services (Get, Subscribe, ModifySubscription, Unsubscribe and Notification operations) and Nudm_UEContextManagement Services (SMSF Registration and Deregistration operations)
- Services use REST APIs based on HTTP and JSON data format
- Supports TLS and TCP transports
- Supports scripted call generation and automated call reception
- Supports customization of call flow and message templates using Script Editor
- Ready-to-use scripts for quick testing
- Provides Call Statistics and Events Status
- Generate multiple subscribers using CSV profiles
- Automation, Remote access, and Schedulers to run tests 24/7
- Supports Command Line Interface (CLI) through a client-server model, enabling users to control all features via Python APIs
Supported Protocols Standards
N21 Interface (UDM-SMSF) |
TS29.503 (Release 17) |
JavaScript Object Notation (JSON) |
IETF RFC 8259 |
HTTP/2 |
IETF RFC 7231 |
TLS |
IETF RFC 8446 |
TCP |
IETF RFC 793 |
IPv4 |
IETF RFC 791 [5] |
Use Cases
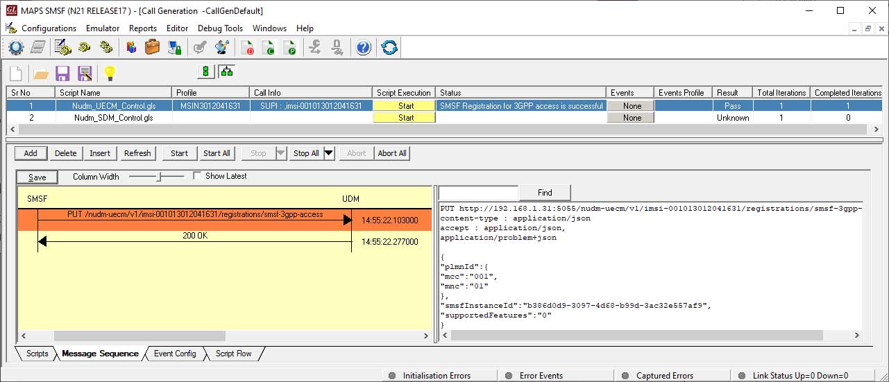
5G N21 Interface Procedures
In 5G N21 interface, MAPS™ acts as either UDM to test SMSF or SMSF to test UDM emulating the Nudm_UEContextManagement and Nudm_SubscriberDataManagement Service Operations.
Nudm_SubscriberDataManagement Service
Nudm_UEContextManagement Service
The below figures depict the Call Generation and Reception of 5G N21 interface between UDM and SMSF.
Resources
Note: PCs which include GL hardware/software require Intel or AMD processors for compliance.
Please Note: The XX in the Item No. refers to the hardware platform, listed at the bottom of the Buyer's Guide, which the software will be running on. Therefore, XX can either be ETA or EEA (Octal/Quad Boards), PTA or PEA (tProbe Units), XUT or XUE (Dual PCIe Express) depending upon the hardware.
| Item | Description |
| PKS509 | MAPS™ 5G N21 Interface Emulator (Requires PKS502) |
| PKS305 | MAPS™ 5G Multi-Interface Emulation |
| Related Software | |
|---|---|
| PKS500 | MAPS™ 5G N1/N2 Interface Emulator |
| PKS501 | MAPS™ 5G N4 Interface Emulator |
| PKS502 | 5G Service-based Emulation (Prerequisite base license for all service-based (Open API) interface emulations) |
| PKS502 | MAPS™ 5G N17 Interface Emulator |
| PKS503 | MAPS™ 5G N8 Interface Emulator (Requires PKS502) |
| PKS504 | MAPS™ 5G N10 Interface Emulator (Requires PKS502) |
| PKS505 | MAPS™ 5G N11 Interface Emulator (Requires PKS502) |
| PKS506 | MAPS™ 5G N12 Interface Emulator (Requires PKS502) |
| PKS507 | MAPS™ 5G N13 Interface Emulator (Requires PKS502) |
| PKS502 | MAPS™ 5G N20 Interface Emulator (Requires PKS502) |
| PKS510 | MAPS™ 5G N22 Interface Emulator (Requires PKS502) |
| PKS511 | MAPS™ 5G N29 Interface Emulator (Requires PKS502) |
| PKS511 | MAPS™ 5G N51 Interface Emulator (Requires PKS502) |















